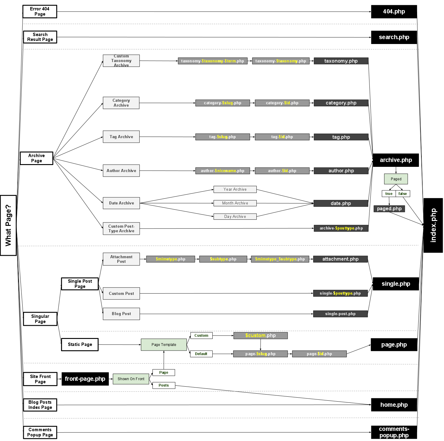
Template_Hierarchy

文章作者:曾凤祥
阅读时间: 1 分钟
更新时间:2018年5月25日

在AI里面继续讨论:

曾凤祥

曾凤祥

WordPress技术负责人
小兽WordPress凭借15年的WordPress企业网站开发经验,坚持以“为企业而生的WordPress服务”为宗旨,累计为10万多家客户提供高品质WordPress建站服务,得到了客户的一致好评。我们一直用心对待每一个客户,我们坚信:“善待客户,将会成为终身客户”。小兽WordPress能坚持多年,是因为我们一直诚信。

相关文章

  • 文章未分类

如何让线上业务更上一层楼

还没有WordPress网站

还没有WordPress网站

不管你从事什么行业,WordPress都会为你提供一个专业的主题模板。在WordPress市场上有成千上万的免费主题,适合很多中小企业。

查看所有模板
已经有WordPress网站

已经有WordPress网站

小兽WordPress诚邀你一起学习WordPress,愿与各方携手升级改善您的WordPress网站,一起交流网站加速,网站优化等问题。

马上交个朋友
微信联系
chat 扫码联系
模板建站
挑选模板
网站定制
免费诊断
咨询热线
咨询热线

189-0733-7671

返回顶部